记录、讨论、分享你的日常
{{numberLimit.titleLength}}/{{numberLimit.maxTitke}}
{{item.name}}
{{item.progress}}%
自定义更改封面
系统默认选中第一帧为视频封面,以下为更多智能推荐封面
{{privacy.list[privacy.type].text}}可见
{{item.user_count}}圈友
{{item.post_count}}动态
- 关注
- 全部
- 官方
- 圈子
- 视频
- 图片
- 精华
默认排序
Comfyui的sora2视频有3个节点
Comfly_sora2,Comfly_sora2_chat,Comfly_sora2_openai,这3个节点都能生成sora2视频只是各个节点使用的请求接口不一样,节点上的参数不一样,价格无差别。Comfly_sora2,Comfly_sora2_openai两个节点请求可以在我的api 网站的异步任务里面查看具体进度和情况,失败会退回钱。Comfly_sora2_chat是chat兼容格式,无法在异步任务查看,但可以在comfyui后台找到Found data previewURL:https://asyncdata.net/web/task_01k8afznmffp1bbdypg5htznb4类似这个请求成功后会显示的链接,点进去就能查看任务进度,链接长期有效。但任务失败了无法退回钱!请仔细选择自己合适的节点。
为什么要设置3个节点,一个是为了稳定性,某个接口有故障可以使用另外一个座位备选,等修复好再用你喜欢的即可。灵活使用。
为什么要设置3个节点,一个是为了稳定性,某个接口有故障可以使用另外一个座位备选,等修复好再用你喜欢的即可。灵活使用。
SaveVideo 'str object has no attribute "get dimensions
如果在运行comfyui comfly插件遇到以上报错,请马上关闭这个窗口。
真正的问题不是这个报错,这个报错出现的原因是因为save video节点没有
接收到数据报错,真正的报错实在前面的节点,这个时候你需要去翻看comfyui后台,寻找最精准的报错信息。自己也可以尝试把报错信息发给ai,报错问题基本没有唯一一个,各有各的报错,具体情况具体分析。然后可以到ai.comfly.chat网站的异步任务里面看下有无任务生成,有无报错。如果报错是英文,自己随便找个翻译的翻译下。
#comfyui报错#
如果在运行comfyui comfly插件遇到以上报错,请马上关闭这个窗口。
真正的问题不是这个报错,这个报错出现的原因是因为save video节点没有
接收到数据报错,真正的报错实在前面的节点,这个时候你需要去翻看comfyui后台,寻找最精准的报错信息。自己也可以尝试把报错信息发给ai,报错问题基本没有唯一一个,各有各的报错,具体情况具体分析。然后可以到ai.comfly.chat网站的异步任务里面看下有无任务生成,有无报错。如果报错是英文,自己随便找个翻译的翻译下。
#comfyui报错#
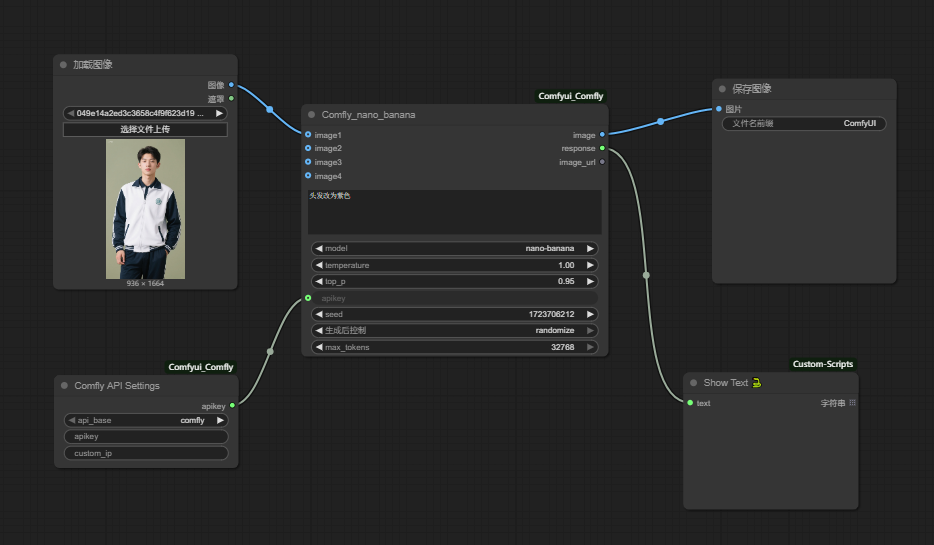
API Error: Error in streaming response: name:'baseurl'is not defined
如果在运行comfyui comfly插件遇到以上报错,那就是因为插件更新。
你需要新增一个节点:Comfly API Settings来接入节点的apikey输入接口。
只要涉及到apikey输入框的节点,都需要接入这个节点。链接方式如图片所示。
Comfly API Settings的参数说:这个节点是专门用来设置api线路(有4个选项,comfly是本站,ip:custom_ip只有选择ip才需要填写,地址需要加群获取,hk和us线路 如果遇到故障,可以切换来使用,增加稳定性)
#comfyui报错#
如果在运行comfyui comfly插件遇到以上报错,那就是因为插件更新。
你需要新增一个节点:Comfly API Settings来接入节点的apikey输入接口。
只要涉及到apikey输入框的节点,都需要接入这个节点。链接方式如图片所示。
Comfly API Settings的参数说:这个节点是专门用来设置api线路(有4个选项,comfly是本站,ip:custom_ip只有选择ip才需要填写,地址需要加群获取,hk和us线路 如果遇到故障,可以切换来使用,增加稳定性)
#comfyui报错#
ComfyUI-WD14-Tagger反推遇到一下报错:
[程序崩溃,退出代码为 3221226505 (0xC0000409)]
以下是对退出代码的分析。这可能不准确,请酌情参考!
系统退出代码名称: STACK_BUFFER_OVERRUN
系统退出代码描述: 系统在此应用程序中检测到基于堆栈的缓冲区溢出。溢出可能允许恶意用户获得此应用程序的控制。
请注意,通常退出代码与其描述都不足以诊断问题!
总是上传完整日志而非只有退出代码。
解决方式(由群里ai导师检索提供):
更新pytorch,Torch 2.5.1 (CUDA 12.4)xFormers 0.0.28.post3,如果你用的是秋叶启动器,可以直接在秋叶启动器安装以上对应版本!!
#comfyui报错#
[程序崩溃,退出代码为 3221226505 (0xC0000409)]
以下是对退出代码的分析。这可能不准确,请酌情参考!
系统退出代码名称: STACK_BUFFER_OVERRUN
系统退出代码描述: 系统在此应用程序中检测到基于堆栈的缓冲区溢出。溢出可能允许恶意用户获得此应用程序的控制。
请注意,通常退出代码与其描述都不足以诊断问题!
总是上传完整日志而非只有退出代码。
解决方式(由群里ai导师检索提供):
更新pytorch,Torch 2.5.1 (CUDA 12.4)xFormers 0.0.28.post3,如果你用的是秋叶启动器,可以直接在秋叶启动器安装以上对应版本!!
#comfyui报错#
腾讯北大等最新开源了一款AI图像编辑工具:BrushEdit
它可以全自动化图像修复,
通过对话即可编辑图片,输出效果比较自然
支持移除图片中的内容、添加新的内容、
背景编辑、物体编辑等操作
支持用文字描述的全自动编辑,
也可以手动调整和控制编辑过程
项目地址:
https://github.com/TencentARC/BrushEdit
使用地址:
https://huggingface.co/spaces/TencentARC/BrushEdit
#ai新闻资讯#
通过对话即可编辑图片,输出效果比较自然
支持移除图片中的内容、添加新的内容、
背景编辑、物体编辑等操作
支持用文字描述的全自动编辑,
也可以手动调整和控制编辑过程
项目地址:
https://github.com/TencentARC/BrushEdit
使用地址:
https://huggingface.co/spaces/TencentARC/BrushEdit
#ai新闻资讯#
02:03
谷歌DeepMind刚刚宣布了Veo 2,他们最先进的AI视频模型
Veo 2优于其他领先的视频生成模型
以下是用切牛排来对比其他ai视频模型
你觉得哪个更优秀和稳定呢?
Veo 2的申请地址:
https://labs.google/fx/tools/video-fx
注意目前需要魔法非亚洲地区
#ai新闻资讯# #ai视频#
Veo 2优于其他领先的视频生成模型
以下是用切牛排来对比其他ai视频模型
你觉得哪个更优秀和稳定呢?
Veo 2的申请地址:
https://labs.google/fx/tools/video-fx
注意目前需要魔法非亚洲地区
#ai新闻资讯# #ai视频#
01:19
Comfyui双击搜索直接卡到无响应
找到AIGODLIKE-COMFYUI TRANSLATION插件
可以试一试关掉这个插件或者回退到更早的11月10月的版本
信息来源于群里的ai导师~
#comfyui报错#
找到AIGODLIKE-COMFYUI TRANSLATION插件
可以试一试关掉这个插件或者回退到更早的11月10月的版本
信息来源于群里的ai导师~
#comfyui报错#
BLENDERGPT - 生成3D资产并将其无缝导入Blender的最快方式。
在20秒内将文本转换为3D。
生成3D资产从未如此简单。这是我在一分钟内拼凑出的一个3D场景。
现在就在blendergpt. org上免费试用
网址:https://www.blendergpt.org/
#ai新闻资讯#
在20秒内将文本转换为3D。
生成3D资产从未如此简单。这是我在一分钟内拼凑出的一个3D场景。
现在就在blendergpt. org上免费试用
网址:https://www.blendergpt.org/
#ai新闻资讯#
01:14
AnchorCrafter 旨在自动生成人物与物品交互的产品推广视频。
1:核心技术:该系统采用了基于扩散模型的技术,通过 HOI-appearance perception 提高物品外观识别能力,并实现人物与物品外观的分离;通过 HOI-motion injection 实现复杂的人物 - 物品交互,解决了物体轨迹条件化和相互遮挡管理的挑战。
2:应用前景:AnchorCrafter 的开发为电子商务和广告领域提供了新的自动化视频生成工具,有望推动相关领域的创新和发展。
github:https://github.com/cangcz/AnchorCrafter
项目地址:https://cangcz.github.io/Anchor-Crafter/
#ai新闻资讯#
暂无内容
